Please note: This readme is currently incomplete. It might be worked around Aug 2021 or later. Till then I hope what's written is suffice.
Cutshort is URL Shortner built with Django, MySQL, and Sass.
It's live at cutshort.in
Some notes/brainstorming for myself
So we'll be dividing this into 2 parts
- The shortner
- The redirector
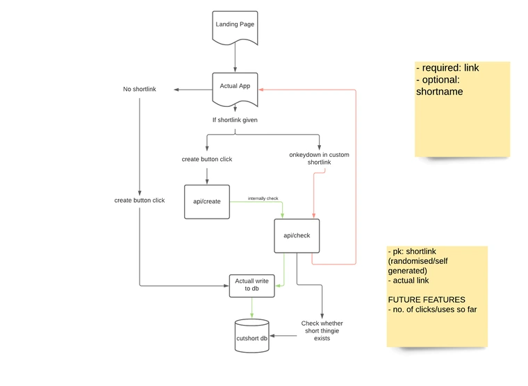
The shorter will basically do all the create/write stuff to the db table. It'll be hosted/operate on create.cutshort.in
And the redirector will do all the redirecting and hence will mostly just do read operations on the db table. It'll be hosted on cutshort.in/<shortlink if any>
Current have 3 environment variables:
- secret_key // django secret key
- DEBUG_COLLECTSTATIC=1 // for static files stuff in production. TBH Kinda forgot what this does exactly
- DATABASE_URL // db url for dj-database-url
Since I didn't like typing export env_variable=value thrice, I just put three export commands in a bash script (i.e. .sh file).
Example file:
#! /bin/bash
export secret_key=<value goes here>
export DEBUG_COLLECTSTATIC=1
export DATABASE_URL=<value goes here>
To use this I need to type in source <file name>.sh and we're good to go!
-
Shortner
Make a RESTish API to check whether the shortlink exists Form which will POST to
/create. If no shortlink tho create random, write to db and send back. If shortlnk -- Will check internally using REST API ke function to confirm ki it exists. --- If it does exist tho error page/404 with a message. --- If it doesn't exist, tho create and redirect to Success page. -
Redirector
Read the shortlink from
cutshort.in/<shortlink>and then see if it exists in table. If it does exist, then redirect to corresponding hyperlink. If it doesn't exist then retun 404 page.
-
In views.py need to use back https://github.com/jd/tenacity or https://github.com/litl/backoff to ensure retrys on queries.
-
get_stats v/s getStats will need to be fixed in both views.py and urls.py
-
Querying DB everytime for rendering homepage probably not good. Maybe use Cronjobs or time to update a variable/value regularly and just use that. Maybe use env_variables. Look into good use cases of env variables.
-
I've made changes with tenacity.
-
Querying the database to load the homepage seems a bit much. I'll need to figure something out. Might use orjson (https://github.com/ijl/orjson#install) and read from a json file. And write to it using a library called schedule (https://github.com/dbader/schedule)
