-
Notifications
You must be signed in to change notification settings - Fork 16
Home
min2sia edited this page Sep 17, 2014
·
9 revisions
The purpose of this project is to be able to control Ax source code with Git. Currently it is only capable of exporting XPOs to Git repository and committing changes.
- Install msysGit from http://msysgit.github.io/
- Install TortoiseGit from http://tortoisegit.org/
-
Right-click on AOT object, project or group and select "Add-Ins -> Git export":

-
From here you have 2 options:
-
Export AOT selection
In the following dialog specify path to local repository and other options:

-
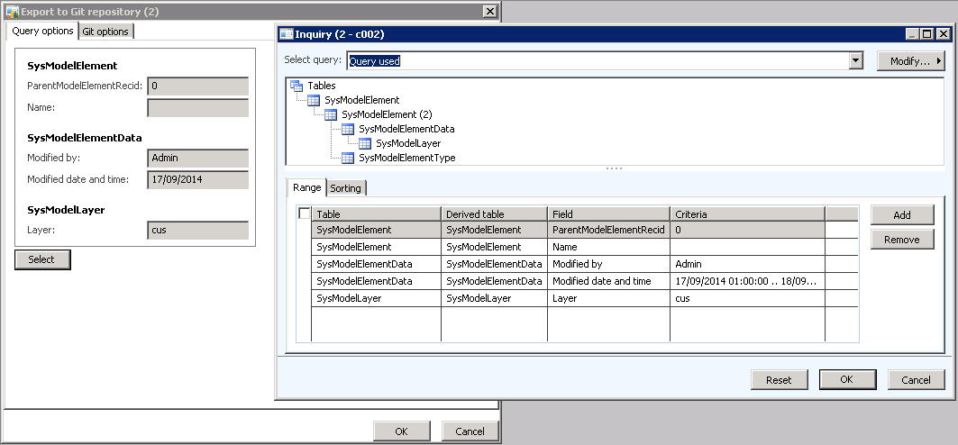
Export by query
It is similar to the previous one, just adds a "Query options" tab. The AOT objects will be selected and exported to Git repository based on the query you define:
